此处以销售订单为例,做移动端设计演示
1.选择设计模板,点击移动端界面进入
2.进入布局
3.设计界面并绑定字段如下(字段应选择对应样式)
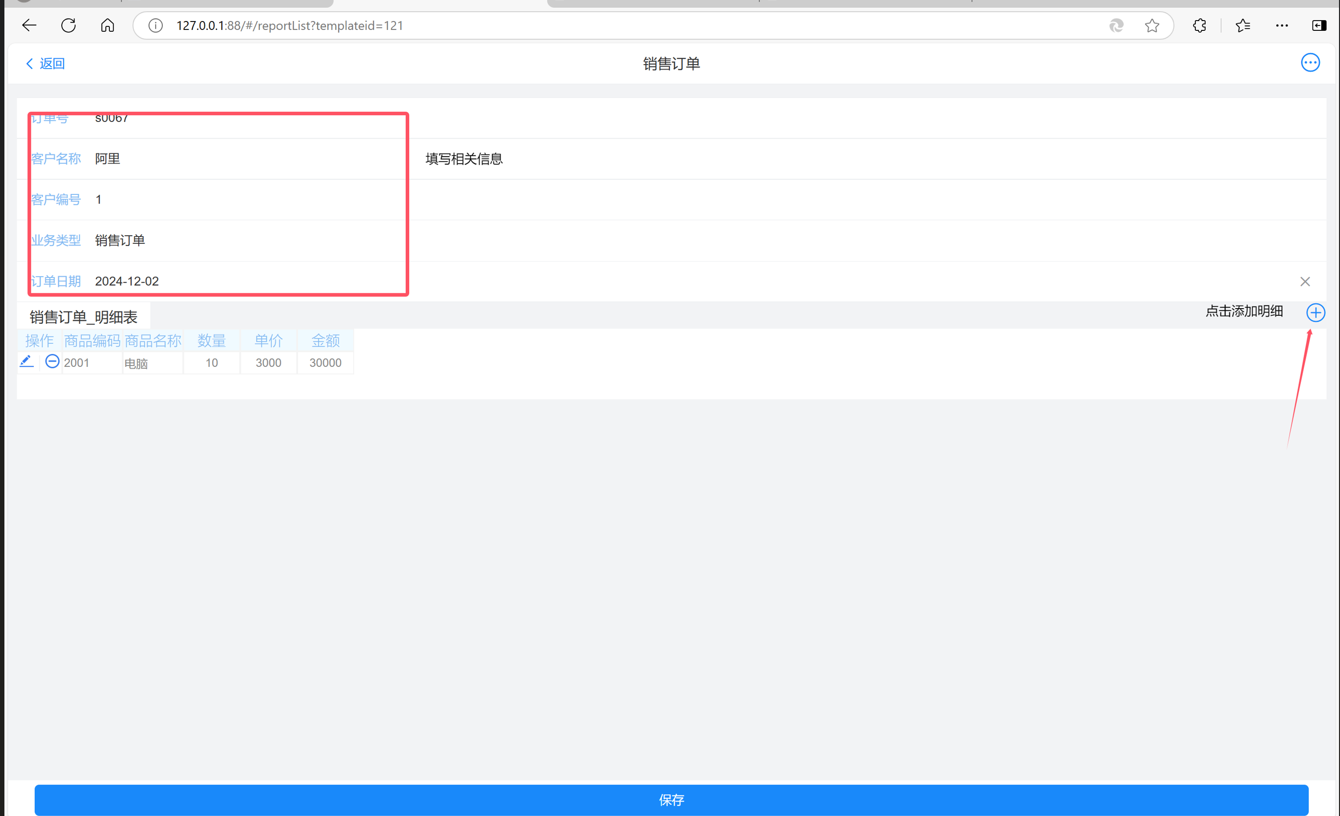
4.明细表点击明细摘要,勾选相应明细字段,并点击明细样式设计,设计明细表样式(字段需选择对应样式,如列表选择字段需选择列表)例:

5.根据需求设计工作台,绑定需要看到的相关字段
6.保存设计,进入移动端端即可填报查看

作者:test 创建时间:2024-12-02 15:43
最后编辑:test 更新时间:2025-10-14 15:38
最后编辑:test 更新时间:2025-10-14 15:38